Requirements: Your printer must have the preview feature enabled. - Locate the job, and click the job name.
The list of the job's pages appears. - In the upper area of the window, click Preview.
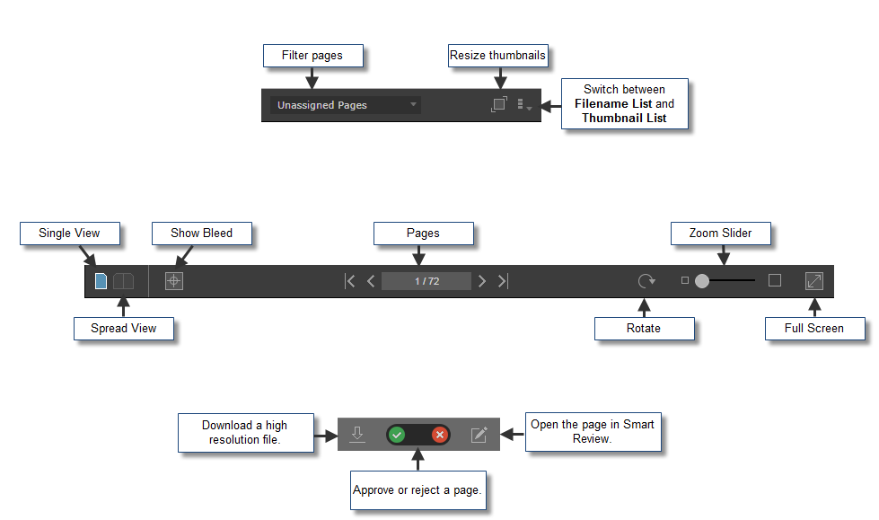
The following Preview window opens:

- Use the following tools to view and approve Pages:

- To approve Jobs, Signatures, Page Sets or Versions, click the button in the lower-left corner of the screen:

- Approve all the pages at once by clicking the Approve Job button.
- If your job has imposition, you can approve signatures by clicking the Approve Signature button.
- If your job has page sets with pages assigned to them, you can approve the page sets by clicking the Approve Page Set button.
- In LPV jobs, you can approve specific versions by clicking the Approve Version button.
|